Payment API Flow
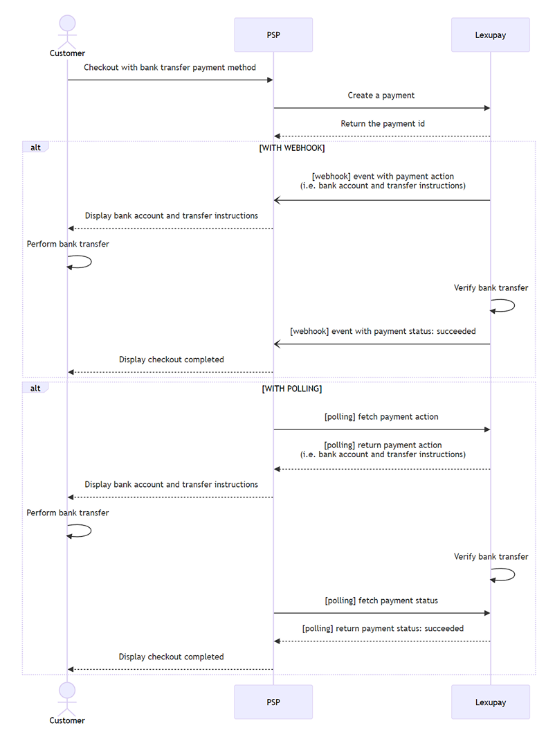
This payment API flow illustrates the payment process using the bank transfer method through a Payment Service Provider (PSP) and Lexupay. The process includes two main options: using webhooks and using polling.
Payment Flow Diagram
Below is an illustrative diagram of the payment flow:
Detailed Payment Flow Explanation
Steps
- Customer Checkout
- The customer selects the bank transfer payment method during checkout.
- The customer sends a checkout request to the PSP.
- PSP Creates Payment
- The PSP sends a request to create a payment to Lexupay.
- Lexupay Returns Payment ID
- Lexupay returns the payment ID to the PSP.
Payment Option with Webhook
Steps:
- The customer selects the bank transfer payment method and sends a request to the PSP.
- The PSP sends a request to create a payment to Lexupay.
- Lexupay returns the payment ID to the PSP.
- Lexupay sends a webhook event to the PSP with bank transfer instructions.
- The PSP displays bank transfer instructions to the customer.
- The customer completes the bank transfer.
- Lexupay verifies the bank transfer.
- Lexupay sends a webhook event to the PSP with the successful payment status.
- The PSP informs the customer that the checkout is complete.
Payment Option with Polling
Steps:
- The customer selects the bank transfer payment method and sends a request to the PSP.
- The PSP sends a request to create a payment to Lexupay.
- Lexupay returns the payment ID to the PSP.
- The PSP polls Lexupay to retrieve bank transfer instructions.
- Lexupay returns bank transfer instructions to the PSP.
- The PSP displays bank transfer instructions to the customer.
- The customer completes the bank transfer.
- Lexupay verifies the bank transfer.
- The PSP polls Lexupay to retrieve the payment status.
- Lexupay returns the successful payment status to the PSP.
- The PSP informs the customer that the checkout is complete.
Notes
- Webhook: A method where Lexupay sends direct notifications to the PSP when there is a change in the payment status.
- Polling: A method where the PSP periodically checks with Lexupay to get the latest payment status.
Updated about 1 year ago
